Behavior Graph
Using Unity6 Behavior Graph for Visual Scripting
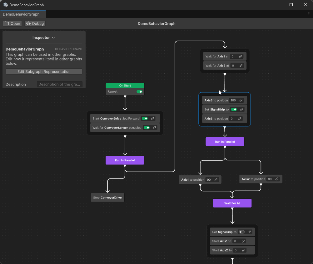
Unity’s Behavior Graph provides a powerful and visual way to design and manage behaviors within your projects. Here is a guide to getting started with it in a realvirtual.io context.
You can find a Demo scene here: Assets/realvirtual/BehaviorGraph/DemoBehaviorGraph.unity

Prerequisites and Installation
Install Behavior Graph:
Open Unity and go to Window > Package Manager.
Locate Behavior in the list of available Unity packages.
Select and install the package.

Set Up Scripting Define Symbols:
Navigate to Edit > Project Settings > Player.
Under the Other Settings section, locate Scripting Define Symbols.
Add
REALVIRTUAL_BEHAVIORto the list of symbols.Save and close the settings.

Editing a Behavior Graph
The Behavior Graph allows you to visually design behavior flow for your Unity components.
For more detailed information on Unity's Behavior Graph system, refer to the Unity Documentation on Behavior Graphs.
Creating a New Behavior Graph:
Right-click in the Project window and select Create > Behavior Graph.
Name your new graph file.
Assigning the Behavior Graph:
Add a Behavior Agent component to a GameObject in your scene.
Assign the newly created graph file to the component.
Using Behavior Graphs Across Scenes
Behavior Graphs are reusable: You can use the same behavior graph across multiple scenes by attaching it to different objects.
Scene-specific connections: To connect the graph variables to scene objects, you must link them in the Behavior Agent (see below).

Opening the Graph Editor:
Double-click the graph file in the Project window to open the Behavior Graph Editor.
Adding Nodes:
Right-click anywhere in the graph editor to open the context menu.
Select the type of node you want to add. There are several special realvirtual.io Nodes available.


Drag connections between nodes to define the behavior flow.
Configuring Nodes:
Select a node to view its properties in the Inspector window.
Configure properties like triggers, conditions, or actions for each node.
Testing the Behavior:
Save the graph and play the scene to test your behavior.
Debugging tools in Unity can help you monitor node activations and transitions.

Last updated